新浪科技

物联组网智能新体验 蒲公英R300试用

ZOL中关村在线

关注

原标题:物联组网智能新体验 蒲公英R300试用

      万物互联的时代已经到来,在我们的生活中的物联网设备也随处可见。比如自动贩卖机、扭蛋机、盲盒机、抓娃娃机、无人零售柜等等,这些设备的扫码支付也需要网络的支持。显然这些设备所在的地方不可能有WiFi网络,而且数量成相当规模后组网维护相当不便。为了解决这些设备的联网和管理问题,上海贝锐科技推出了蒲公英R300 4G工业级无线路由器。

蒲公英R300

      这款无线路由器支持4G上网,即使在没有固定网络接入的公共场合,也能让上述设备通过4G移动网络轻松联网。蒲公英R300支持2G/3G/4G网络7模9频全网通,保障数据传输时刻在线。除此之外,在有固定宽带网络接入区域,它也可以支持通过WAN口接入网络。并且,R300还可以作为WiFi中继路由,扩展WiFi信号覆盖使用。

端口齐全

      蒲公英R300小巧的身材,配备了丰富的接口。不仅拥有一个百兆LAN口,还配备了一个百兆的WAN/LAN复用端口。电源和工控设备供电端子可以满足各种使用场景。在设备的另一侧,设计有sim卡槽、usb接口、4G天线接口和WiFi天线接口。可以说R300是“麻雀虽小,五脏俱全”。并且为了应对严苛的使用环境,蒲公英R300采用了钣金外壳,防浪涌、防雷网口、电源防反接,拥有专业的工业级产品设计。

天线接口、sim卡槽和usb接口

      对于物联网设备来说,简单可靠的联网只是第一步,简单的运维才是重点。接下来,我们就来实际体验一下蒲公英R300的安装和组网流程。首先将R300正确通电,然后将sim卡插入卡槽,或者通过网线连接WAN口。然后,使用WiFi或者网线连接蒲公英R300,就可以进行设置。

自动检测上网方式

      在浏览器的地址栏输入“oraybox.com”即可进入系统后台。在初次使用时,系统会自动检测上网方式。检测完成后,会进入到系统登录页面。

系统登录页面

设置新密码

      与普通家用无线路由器不同,蒲公英R300采用SN码+密码的组合进行登录,在设备的安全性方面比家用产品更高。用户可在R300的设备底部找到SN码和登录密码。为了进一步增强安全性,在初次登录后系统会要求用户修改默认的登录密码。设置完成后,即可进入系统主页。

系统主页

      再次进入系统后,会自动进入系统主页。在主页上,共有五大主要模块。头部的四个模块分别展示了R300现在的运行状态、网络连接状态(有实时网速显示)、智能组网及WiFi设置。下方的图表则根据时间段展示了实时网络状态,帮助用户更好的统计流量高峰和低谷时间段。左侧功能栏提供了6大功能,用户点击相应功能,主页则会切换到相应功能页。

绑定账号

创建网络

成功创建网络

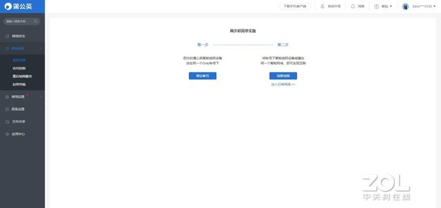
      首先绑定在蒲公英官网注册的账号,然后就可以进入智能VPN组网页面。为自己创建的网络取个名字,然后将左侧希望加入网络的设备添加到右侧列表中,然后点击完成即可创建网络。完成创建后,组网列表中会显示相应的网络名称和在线设备,用户可以查看设备状态并进行远程管控。

      这样的组网非常适合无人零售、超市、便利店等连锁场景使用,运维人员无需到一个个线下网点去查看网络状态,通过远程即可实现。而且对不同区域的R300进行分组,也非常便于管理。

异地组网远程组网皆能

      而且蒲公英R300还支持异地组网,只要在系统后台中将异地设备添加好,并进行分组,通过蒲公英VPN的功能,就能够对异地设备进行远程管控。传统的组网方式,异地也需要人力需一个一个点巡检,浪费人力和时间。有了蒲公英R300,大大降低了企业的组网成本。远程、异地均可以管理物联网设备。

      最后,我们再来测试一下蒲公英的WiFi覆盖能力。我们将在ZOL的8层B座的办公区,通过移动端(iPhone XS MAX)使用无线信号测试app,实际测试蒲公英R300的无线覆盖能力。需要特别说明的是,在ZOL办公区内,覆盖了十多个无线热点,因此可以对蒲公英R300的抗干扰能力进行十分严格的考验。

ZOL办公区实测环境

      测试环境:

      A点是蒲公英R300的放置点;B点为第一个测试点,距离A点30m左右,与A点间无阻隔;C点为第二个测试点,距离A点16m左右,与A点间有普通墙体+木门的阻隔;D点为第三个测试点,距离A点22m左右,与A点间有承重墙+铁门的阻隔。(测试数值越小,信号越好)

      B点测试成绩:

B点Ping值为15ms

      C点测试成绩:

C点Ping值为32ms

      D点测试成绩:

D点Ping值为62ms

      使用移动端WiFi信号强度测试app的测试后,蒲公英R300的无线信号强度测试成绩已经展现在我们的眼前。在距离A点30m左右的B点,Ping值为15ms;在有普通墙体+木门的阻隔的C点,Ping值为32ms;在有承重墙+铁门的阻隔的D点,Ping值为62ms。从测试结果我们可以看出,蒲公英R300的WiFi信号覆盖广阔,而且具有一定的穿墙能力。

      结语:

      各种行业智慧赋能之后,网络作为重要的管道是智慧的基础。蒲公英R300支持4G和固网组网,并且通过VPN可以智能组网,快速部署、集中管理的特性为各种行业的智慧奠定网络基础。这款路由器还内置加密芯片,具有银行/政府级的加密传输,运算速度快,资源损耗低,同时具有更高的安全性。可以说,蒲公英R300是各种智慧行业必不可少的基础设施,为行业数字化转型赋能。

蒲公英4G工业级无线路由器R300

[经销商] 京东商城

[产品售价] 548元

进入购买

加载中...